当前位置:网站首页>Spark Bucket Table Join
Spark Bucket Table Join
2022-07-27 15:38:00 【wankunde】
Generate Bucket surface
establish Bucket surface
- Mode one
spark.sql("DROP TABLE IF EXISTS user1_bucket")
spark.sql("DROP TABLE IF EXISTS user2_bucket")
val r = new scala.util.Random()
val df = spark.range(1, 100).map(i => (i, s"wankun-${r.nextInt(100)}")).toDF("id", "name")
df.write.
bucketBy(10, "name").
sortBy("name").
mode("overwrite").
saveAsTable("user1_bucket")
scala> spark.sql("show create table user1_bucket").show(false)
+------------------------------------------------------------------------------------------------------------------------------------+
|createtab_stmt |
+------------------------------------------------------------------------------------------------------------------------------------+
|CREATE TABLE `default`.`users` (
`id` BIGINT,
`name` STRING)
USING parquet
CLUSTERED BY (name)
SORTED BY (name)
INTO 10 BUCKETS
|
+------------------------------------------------------------------------------------------------------------------------------------+
- Mode two
CREATE TABLE user2_bucket (
`id` BIGINT,
`name` STRING)
USING parquet
CLUSTERED BY (name)
INTO 10 BUCKETS;
INSERT OVERWRITE TABLE user2_bucket
SELECT id, concat("wankun-",cast(rand()*100 as int)) as name
FROM range(1, 100);
Generated result file
[1] $ hdfs dfs -ls /user/hive/warehouse/user1_bucket
21/05/12 17:11:19 WARN util.NativeCodeLoader: Unable to load native-hadoop library for your platform... using builtin-java classes where applicable
Found 21 items
-rw-r--r-- 1 wakun supergroup 0 2021-05-12 17:05 /user/hive/warehouse/user1_bucket/_SUCCESS
-rw-r--r-- 1 wakun supergroup 812 2021-05-12 17:05 /user/hive/warehouse/user1_bucket/part-00000-b657899a-401b-406b-b45d-ac4df1d72e14_00000.c000.snappy.parquet
-rw-r--r-- 1 wakun supergroup 815 2021-05-12 17:05 /user/hive/warehouse/user1_bucket/part-00000-b657899a-401b-406b-b45d-ac4df1d72e14_00001.c000.snappy.parquet
-rw-r--r-- 1 wakun supergroup 833 2021-05-12 17:05 /user/hive/warehouse/user1_bucket/part-00000-b657899a-401b-406b-b45d-ac4df1d72e14_00002.c000.snappy.parquet
-rw-r--r-- 1 wakun supergroup 797 2021-05-12 17:05 /user/hive/warehouse/user1_bucket/part-00000-b657899a-401b-406b-b45d-ac4df1d72e14_00003.c000.snappy.parquet
...
-rw-r--r-- 1 wakun supergroup 817 2021-05-12 17:05 /user/hive/warehouse/user1_bucket/part-00000-b657899a-401b-406b-b45d-ac4df1d72e14_00009.c000.snappy.parquet
-rw-r--r-- 1 wakun supergroup 812 2021-05-12 17:05 /user/hive/warehouse/user1_bucket/part-00001-b657899a-401b-406b-b45d-ac4df1d72e14_00000.c000.snappy.parquet
-rw-r--r-- 1 wakun supergroup 815 2021-05-12 17:05 /user/hive/warehouse/user1_bucket/part-00001-b657899a-401b-406b-b45d-ac4df1d72e14_00001.c000.snappy.parquet
-rw-r--r-- 1 wakun supergroup 833 2021-05-12 17:05 /user/hive/warehouse/user1_bucket/part-00001-b657899a-401b-406b-b45d-ac4df1d72e14_00002.c000.snappy.parquet
-rw-r--r-- 1 wakun supergroup 831 2021-05-12 17:05 /user/hive/warehouse/user1_bucket/part-00001-b657899a-401b-406b-b45d-ac4df1d72e14_00003.c000.snappy.parquet
....
-rw-r--r-- 1 wakun supergroup 788 2021-05-12 17:05 /user/hive/warehouse/user1_bucket/part-00001-b657899a-401b-406b-b45d-ac4df1d72e14_00008.c000.snappy.parquet
-rw-r--r-- 1 wakun supergroup 817 2021-05-12 17:05 /user/hive/warehouse/user1_bucket/part-00001-b657899a-401b-406b-b45d-ac4df1d72e14_00009.c000.snappy.parquet
Same data Key It must be in the same Bucket
scala> spark.read.parquet("/user/hive/warehouse/user1_bucket/part-00000-b657899a-401b-406b-b45d-ac4df1d72e14_00000.c000.snappy.parquet").show(false)
+---+---------+
|id |name |
+---+---------+
|21 |wankun-57|
|12 |wankun-73|
|37 |wankun-73|
|10 |wankun-89|
|17 |wankun-89|
|35 |wankun-89|
+---+---------+
scala> spark.read.parquet("/user/hive/warehouse/user1_bucket/part-00001-b657899a-401b-406b-b45d-ac4df1d72e14_00000.c000.snappy.parquet").show(false)
+---+---------+
|id |name |
+---+---------+
|70 |wankun-57|
|61 |wankun-73|
|86 |wankun-73|
|59 |wankun-89|
|66 |wankun-89|
|84 |wankun-89|
+---+---------+
scala> spark.read.parquet("/user/hive/warehouse/user1_bucket/part-00000-b657899a-401b-406b-b45d-ac4df1d72e14_00001.c000.snappy.parquet").show(false)
+---+---------+
|id |name |
+---+---------+
|1 |wankun-0 |
|8 |wankun-12|
|13 |wankun-12|
|16 |wankun-29|
|27 |wankun-85|
|34 |wankun-85|
+---+---------+
test bucket table join VS nonbucket table join
set spark.sql.autoBroadcastJoinThreshold=-1;
-- bucket table join
SELECT t1.id, t1.name, t2.id as id2, t2.name as name2
FROM user1_bucket t1
JOIN user2_bucket t2
ON t1.name = t2.name;
-- non bucket table join
SELECT t1.id, t1.name, t2.id as id2, t2.name as name2
FROM user1 t1
JOIN user2 t2
ON t1.name = t2.name;
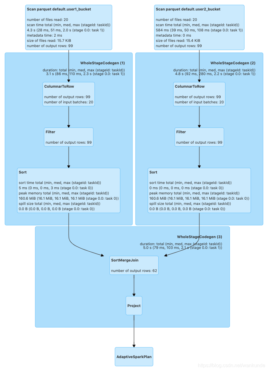
Bucket Join The process 
NonBucket Join The process 
by force of contrast ,Bucket Table Of Join One less time Shuffle The process of .
边栏推荐
- How to edit a framework resource file separately
- Network equipment hard core technology insider router Chapter 18 dpdk and its prequel (III)
- After configuring corswebfilter in grain mall, an error is reported: resource sharing error:multiplealloworiginvalues
- Is it safe to open an account on a mobile phone?
- Spark troubleshooting finishing
- Using Prometheus to monitor spark tasks
- Leetcode 90. subset II backtracking /medium
- Spark 3.0 测试与使用
- Network equipment hard core technology insider router Chapter 6 tompkinson roaming the online world (middle)
- C语言:函数栈帧
猜你喜欢

Implement custom spark optimization rules

QT (five) meta object properties

Spark TroubleShooting整理

实现自定义Spark优化规则

Learn parquet file format

STL value string learning

直接插入排序

Leetcode interview question 17.21. water volume double pointer of histogram, monotonic stack /hard

IJCAI 2022 outstanding papers were published, and 298 Chinese mainland authors won the first place in two items

Tools - common methods of markdown editor
随机推荐
MLX90640 红外热成像仪测温传感器模块开发笔记(七)
/dev/loop1占用100%问题
Using Prometheus to monitor spark tasks
Set the position of the prompt box to move with the mouse, and solve the problem of incomplete display of the prompt box
Database: use the where statement to retrieve (header song)
Network equipment hard core technology insider router Chapter 10 Cisco asr9900 disassembly (III)
Record record record
C:什么是函数中的返回值(转)
Jump to the specified position when video continues playing
【剑指offer】面试题51:数组中的逆序对——归并排序
C语言:动态内存函数
Leetcode 190. reverse binary bit operation /easy
How to edit a framework resource file separately
How "Crazy" is Hefu Laomian, which is eager to be listed, with capital increasing frequently?
【剑指offer】面试题50:第一个只出现一次的字符——哈希表查找
Spark 3.0 Adaptive Execution 代码实现及数据倾斜优化
使用Lombok导致打印的tostring中缺少父类的属性
聊聊ThreadLocal
实体类(VO,DO,DTO)的划分
使用Prometheus监控Spark任务