当前位置:网站首页>Zero of DC learning notes -- overview and basic process introduction
Zero of DC learning notes -- overview and basic process introduction
2022-07-01 01:27:00 【ty_ xiumud】
Previously, I introduced STA part , The content of the comprehensive library ends the basic part , Next is DC The use of . This section will first introduce DC The process of , Then the timing part is introduced , Next is the introduction of environmental attributes and more complex timing constraints . There will be corresponding dc_labs To help understand .dc_labs It will be updated synchronously under the corresponding column . Need to combine to learn !
This article will first review DC stay IC flow Position and function in , Then introduce the relevant DC The theory of , The last part is the practice part , The practice part uses lab 1 The content in .
DC Synthesis Overview Part
DC Synthesis yes IC Design the boundary between the front end and the back end , Or a bridge , take RTL The code is transformed into the form of gate level net list . Need to use SDC Constraints to reflect PAP. For more details, please refer to another blog post of the blogger : Numbers IC Design process summary
DC Three stages of integration


Synthesis is the use of software methods to design hardware , Then the realization and optimization of gate level circuits are left to a design method of synthesis tools . It is based on the requirements of logical function and performance of a system , There are many structures in one 、 function 、 The performance is supported by the cell library of known logical elements , Find out the best implementation scheme of a logical network structure . That is, it can meet the function of the designed circuit 、 Under the restrictions of speed and area , Translate the behavior level description into the connection of unit circuits in the specified technology library . As shown in the figure , Generally, the synthesis is divided into three stages , transformation , Mapping and optimization .
First pass through RTL Convert the code to a generic Boolean (Boolean) equation , namely GTECH(Generic Technology) Format ; And then execute compile command , The command logically synthesizes and optimizes the circuit according to the design constraints , Make the circuit meet the design objectives or constraints , The logical units in the target process library are mapped into gate level netlist .
DC Mode of starting
about 2000.11 Version of Design Compiler, There are four ways for users to start Design Compiler, They are ——dc_shell Command line mode 、 dc_shell -t Command line mode 、 design_analyzer Graphics and design_vision Graphic mode . The latter two graphics methods are based on the previous two command-line methods .

dc_shell Command line mode
This mode runs in a text interface Design Compiler. stay shell Enter... Directly at the prompt ”dc_shell” You can enter this way . It can also be started dc_shell You can call dcsh To execute (dc_shell –f script). At present, this method is not very common .
dc_shell-t Command line mode
This method is based on TCL(Tool Command Language Relevant columns have been summarized ) On the basis of , The implementation is extended on the scripting language Design Compiler The order of . Users can go to shell Enter... At the prompt ”dc_shell-t” To run this mode . The operating environment of this mode is also a text interface . It can also be started dc_shell -t You can call tcl To execute (dc_shell-t – f script). TCL Command line mode is the recommended command line mode now , relative shell More powerful , And in Synopsys It is also widely used in other tools . Note that there shell And -t There is no space between .
design_analyzer Graphical interface mode
Design Analyzer Using the graphical interface , Such as menu 、 Dialog box, etc Design Compiler The function of , And provide graphic display circuit . Users can go to shell Type... At the prompt “design_analyzer” To run this mode . Design_analyzer Graphical mode is the graphical interface mode that will be often used in the future . Because it corresponds to dc_shell Command line mode of , So we can't design_analyzer Running in tcl command . Another thing to note : Design analyzer The working mode of is not used to edit the circuit diagram , It can only be used to display HDL Circuit diagram of language description circuit .
design_vision Graphical interface mode
Design_vision Is with the tcl Corresponding graphic mode , Users can go to shell Type... At the prompt ”design_vision” To run this mode . Because it's in Windows NT Under development , Not very popular in workstation environment .
Startup file
Synopsys The products are very similar , They all have startup files .synopsys_dc.setup. among PT A separate startup file is required .synopsys_pt.setup. rearwards ICC The study of , We will also see the startup file . This is a hidden file , Need to use ls -a Check it out. .
Startup file as the name suggests , Namely DC The first file read in at startup , DC At startup , Will be from
Search the file in three directories ( As shown in the figure above ), Yes DC Initialize your working environment : 1,$SYNOPSYS/admin/setup Under the table of contents , DC Standard initialization file for installation
2, Current user's $HOME Under the table of contents , It is generally used to set some variables used by users and some personalities
Standardization settings .
3,DC The directory where the startup is located , Generally used for settings related to the design .
Behind them setup The file can overwrite the settings in the previous file . This file mainly includes the settings of the library 、 Work road
Path setting and some common command alias settings, etc .
because dcshell Start up script and tcl Inconsistent script Syntax , So if there is only one way to start the script , Then an error will be reported when running another method . therefore , DC The startup script for has a format that is compatible with both ways . Next
Face is an example of this script .
What distinguishes it from other startup scripts is that the first line has a ”#”, That means it's dc_shell A subset of , Compatible with both methods . The first paragraph of the file sets up the process library and link library , The second paragraph sets the symbol library and search path , The third paragraph is set DC Alias of command , This is related to Shell be similar .
It's not very understandable here , It's basically adding # in the future , You can run scripts in two modes . Here, you can generally keep the startup mode consistent with your script Syntax , In general use tcl Formal startup dc, Namely dc_shell-t, Grammar, too tcl, Just keep consistent with what we learn later .
To put DCSH Script my_script.scr Turn into DC-Tcl Script my_script.tcl, The following commands can be executed :
unix% dc-transcript my_scripts.scr my_script.tcl
System variables
With the startup file , We need to define some variables in the startup file . Corresponding DC The least information is search_path、target_library、 and link_library, The following is a further explanation of the commonly used system variables .
search_path Search path
As the name suggests, it is used to find the process library that needs to be used , Design documents , Script, wait
for example :
set search_path "./source/rtl ./scripts ./unmapped"
target_library Target library / Process library
Specify the name of the process library , It is the library to which the integrated circuit net list is finally mapped , Read in HDL The code starts with synopsys Self contained GTECH Library conversion to Design Compiler Format of internal exchange , Then it is mapped to the process library and optimized to generate the gate level net list . The craft library is made up of Foundary Provided , It's usually .db The format of . This format is DC Recognize an internal file format , Cannot be opened by text . .db The format can be in text format .lib Turn it over , The information they contain is consistent . It has been introduced in the basic chapter , I won't go into more details here . An example command is as follows :
set target_library my_tech.db
link_library Link library
link_library Set the reference of module or unit circuit , For all DC Possible libraries , We all need to be in link_library It is specified in , It also includes the IP.
It's worth noting that : stay link_library Your settings must include ’’, Express DC When referring to an instantiated module or unit circuit, first search for the called in DC memory Module and unit circuit , If in link library Contains no ’’,DC You don't use it DC memory Existing modules in , therefore , There will be a warning message of unmatched module or unit circuit (unresolved design reference).
In the figure, there is link_library, however DC stay link But when I was, I reported an error , Can't find TOP It is quoted in DECODE
modular , This explanation link_library The default is running DC Find relevant references in the directory of . To make the above example DECODE
Can be found , Need to set up search_path.
give an example :
set link_library " * my_tech.db"
synthetic_library Comprehensive library
Initializing DC When , There is no need to set standard DesignWare library standard.sldb Used to implement Verilog The operator described , For extended DesignWare, Need to be in synthetic_library Set in , At the same time, it needs to be in link_library Set up the corresponding library in so that when linking DC You can search the implementation of the corresponding operator .
symbol_library Symbol library
symbol_library It defines the unit circuit display Schematic The library of . If the user wants to start design_analyzer or design_vision Check it out. 、 When analyzing the circuit, you need to set symbol_library. The suffix of the symbol library is .sdb, Join without setting ,DC The default symbol library will replace .
Design object


Design (Design) : A circuit that can perform certain logic functions , It can be independent , It can also be a hierarchical design .( The current design )
unit (Cell): Examples of sub designs included in the design , Also known as instance.
Reference resources (Reference) : The design prototype pointed to , That is, the unit is an example of reference .
port (Port): Basic input of design 、 Output and bidirectional input-output .
Pin (Pin): Unit input and output and bidirectional input and output .
Wire network (Net): Connections between ports and pins and between pins .
The clock (Clock): A pin or port used as a clock signal source .
library (Library): A collection of units directly related to the process , It is the basic unit for generating gate level net list or the unit instantiated in the design .
You can use related commands to search for objects , Later, we will learn to constrain objects , Thus, the timing model is established for timing simulation .
get_cells \*U* get_nets * get_ports CLK
get_clocks CLK all_inputs all_outputs
Basic Process Overview
This part is divided into theory and practice , The theoretical part is based on DC User Guide Of The Synthesis Flow Part of the summary , Will have some of their own understanding , The practice is partly based on dc_labs Of lab1 The content summary is completed . The introduction here will be relatively simple , Because it's general , There is a general impression , It will be further explained in subsequent use .
Theoretical part
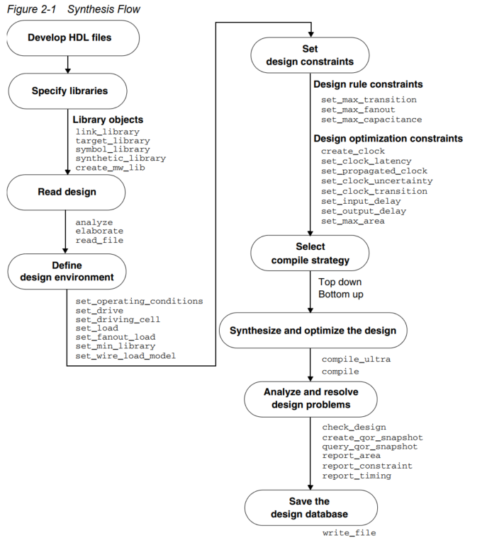
The figure lists the basic functions commonly used in each step of the process DC Expert and DC Ultra command . All commands shown in the figure can accept options . But the figure doesn't show any options .

The following steps outline the integrated process :
1, Get ready HDL file
Design Compiler The input design file uses such as Verilog or VHDL Hardware description language like (HDL) To write .
2, Specify the library
Specify links 、 The goal is 、 Symbol 、 Synthesis and Physics Library . You can specify... In the startup file . The related functions have been introduced in the previous article .
3, Read in design
Design Compiler Can read RTL Design and gate level netlist .Design Compiler Use HDL Compiler Read Verilog and VHDL RTL The design and Verilog and VHDL Gate level grid . You can also read .ddc Door level netlist in format . There are generally ways to read in here read Or is it analyze&elaborate
read command
read The command can be completed in one step analyze&elaborate The job of , also read The command can also be used to read db、EDIF Design of equal format (analyze+elaborate It can only be used for VHDL and verilog). however ,read The command cannot support parameter passing VHDL Structure selection and other functions in . The grammar format is :
read_file [-format format_name] file_list
•-format: Specifies the format of the design read in , Sure ddc、db、verilog、vhdl、sverilog、edif、equation、pla、st etc. , Commands corresponding to different formats can be replaced with read_db、read_edif、read_verilog、read_vhdl、read_sverilog etc. .
•file_list: List of source code file names , The file name can be specified through TCL Linked list command {}、“”、[list file_name] Wait for one of three ways to complete .
analyze&elaborate command
analyze
analyze Command to analyze HDL Code , Check the design for errors before establishing the logical structure on the general library for the design , And store the intermediate results in the specified library . The grammar format is :
analyze [-library library_name] [-format verilog | vhdl | sverilog] file_list
•-library: Specify the repository where intermediate results are stored , namely Linux A directory under the system , Default to current directory , It can also be used. define_design_lib Command to specify .
•-format:HDL Type of source file , namely verilog or vhdl or sverilog.
•file_list: List of source code file names , The file name can be specified through TCL Linked list command {}、“”、[list file_name] Wait for one of three ways to complete .
give an example :
dc_shell-t>analyze -f verilog [list ctrl_0723.v、datapath_0723.v、ram16s.v、ram16x1s.v、regfile.v、xram16.v、xr16.v、memctrl.v、vga.v、xsoc.v]
elaborate
elaborate The command is used to establish the process independent of the design 、 namely GTECH Structure level description on Library , Prepare for subsequent optimization and Mapping , Support parameter passing ; Describe the design , Each design needs to be carried out separately . The grammar format is :
elaborate design_name [-library library_name] [-parameters param_list]
•deisgn_name: Refers to the design that needs to be described .
•-library: Structure level description used to save the design .
•-parameters: Parameters assigned to the design pass , If omitted, the parameter uses the default value ; Parameter use “” Cover up .
4, Define the design environment
Design Compiler You are required to model the design environment to be integrated . The model includes external operating conditions ( Manufacturing process 、 Temperature and voltage ). load 、 Driver 、 Fan out, etc . It directly affects the design synthesis and optimization results . If you don't use terrain mode , A wire load model needs to be specified to estimate the effect of wire length on design performance .
5, Set design constraints
Be careful : Design constraint settings are affected by the compilation strategy you choose . Process steps 5 and 6 It's interdependent . The compilation strategy is in step 6 Discuss in .
Design constraints describe the design objectives , They can include timing or area constraints . According to how the design is constrained ,DC Trying to meet the target set . Because impractical specifications will increase the area 、 Power consumption increases and / Or timing deterioration , So the designer must specify the actual constraints . The basic commands of constraint design are shown in the figure .
6, Select the compilation strategy
You can use a top-down or bottom-up strategy . Both strategies have advantages and disadvantages , It depends on your specific design and design goals .
7, compile
use Compile Command execution synthesis and optimization process , You can also use some options to guide the compilation and optimization process .compile_ultra or compile
8, Analysis report
Reports can help us iterate , analysis , The use of the report will be further introduced later .
9, Write related files , Save the design
Use write_file Command to save the integrated design . Design Compiler The design will not be automatically saved before exiting . You can use .ddc、Milkyway or Verilog Write the design in the format .
Practice part
For this part, see dc_labs Of lab1 FLAG!!!!
The supplementary part
This section introduces some points that you don't need to know but won't particularly affect your synthesis , As a supplementary knowledge , Further help understand .
What is? SDC
The term “Synopsys Company design constraints ”( also called SDC,Synopsys Design Constraints) It is used to describe the timing 、 Design requirements for power and area , yes EDA The tool is used to synthesize 、 Static timing analysis and layout are the most commonly used formats .
DC The order is based on Tcl Language .“ Tool command language ”( also called Tcl,Tool Command Language) Is a very popular scripting language , It is an application program commonly used to develop user interface and embedded system platform . By making SDC Extended to Tcl, Tool specific commands can be compared with native commands Tcl structure , Such as variable 、 expression 、 Statements and subroutines are mixed , Make it a very powerful language for implementation tools .
DC The difference between the topological mode and the ordinary mode

The real comprehensive use is now Ultra To carry out , It's usually used first compile To precompile , And then use design_vision -topo Pattern Compile_ultra Of . Here we can see ha , It adds real RC, Line delay and so on . So it's easy to understand , Usually we experiment or study , ordinary dc_shell-t Of compile, The more advanced , Or what is closer to the actual situation is actually in the topology mode Compile_ultra.
Optimization What is it doing
Reference resources DC_SG_11, Click here FLAG!! There will be a separate article
Why do design needs to be STA&DC comprehensive
We know , When you do design, you'd better understand DC,STA Of , The level of a design depends on your understanding of STA The understanding of the . Undeniable? , The first thing to consider is the function , As tools become more powerful , More and more design problems can be avoided through tools , But it's still not a designer who should not know STA The reason of . As shown in the figure below 
You need to give you DC A good starting point , Remember to read a sentence , The general meaning is , Good code synthesis is a good circuit , Garbage code comprehensive treatment is garbage circuit !! We need to pay attention to the following points
- Codes with the same function but different codes will give different comprehensive results
- You can't just rely on Design Compiler Come on “ Repair ” Poorly coded design !
- Try to understand what you describe “ Hardware ”, by DC Provide the best starting point
A similar series may be opened later in this part !! Leave a hole :Verilog The art of coding ~ FLAG!!!!
边栏推荐
猜你喜欢

Docker deployment MySQL 8

Opencv basic operation 2 realizes label2rgb and converts gray-scale images into color images

解读创客教育所蕴含的科技素养

Locking relay ydb-100, 100V

For the first time in more than 20 years! CVPR best student thesis awarded to Chinese college students!

"Open math input panel" in MathType editing in win11 is gray and cannot be edited

Call the classic architecture and build the model based on the classic

Typora的使用

Install redis database and download redis Desktop Manager in win11

Win11安装redis 数据库以及redis desktop manager的下载
随机推荐
Docker deployment MySQL 8
[LeetCode] 两数之和【1】
Impact relay zc-23/dc220v
关于VCTK数据集
解读创客教育所蕴含的科技素养
Web compatibility testing of software testing
【office办公-pdf篇】pdf合并与拆分让我们摆脱付费软件的功能限制好不好
Docker 部署 MySQL 8
生意和投资的思考
尝试新的可能
[go] go implements row column conversion of sets
机器人编程的培训学科类原理
技术人进阶画业务大图,手把手教学来了
dc_labs--lab1的学习与总结
Service grid ASM year end summary: how do end users use the service grid?
Install redis database and download redis Desktop Manager in win11
XJY-220/43AC220V静态信号继电器
Double position relay dls-5/2 dc220v
One of the basics - overview of sta Basics
[leetcode] climb stairs [70]